鸿蒙系统怎么换回安卓系统 鸿蒙系统换回安卓系统操作步骤
更新日期:2022-12-09 14:59:22
来源:互联网
鸿蒙系统是华为自研的一款操作系统,相较于安卓系统来说,它最大的优点就是兼容性,因此自发布以来就吸引了不少用户试用。但有的用户用安卓用习惯了,不太习惯鸿蒙,在试用后想换回安卓系统,应该怎么操作呢?需要借助华为手机助手来实现,将手机连接到电脑之后打开这个软件,之后选择切换到其他版本即可。
鸿蒙系统怎么换回安卓系统:
使用华为手机助手可以换回安卓系统,其方法如下:
工具/原料:台式电脑,华为P30,鸿蒙2.0系统,华为助手。
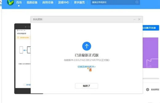
1、手机连接电脑后打开华为手机助手,选择系统更新。

2、点击后选择切换其他版本。

3、点击切换到其他版本后,就可以看到安卓的,点击恢复后等待一段时间就换回安卓系统了。

以上就是鸿蒙系统怎么换回安卓系统 鸿蒙系统换回安卓系统操作步骤的内容分享了。
猜你喜欢
-
win7 32位纯净版系统在查看共享文件时不用输入用户名和密码如何处理 15-01-01
-
探讨如何利用笔记本纯净版系统的“库”管理文件 15-02-18
-
教大家如何设置windows7纯净版系统应用程序开启快捷键 15-03-04
-
在保障XP纯净版系统安全的前提下如何去掉UAC弹窗 UAC怎么关闭 15-03-20
-
win7中关村纯净版系统安装补丁时弹出安装程序错误怎么办 15-05-05
-
番茄花园win7系统删除通知区域图标的方法 15-05-21
-
深度技术Win 7系统里足足70项实用法则你须知 15-05-11
-
大地32位Win7系统Word不能切换输入法的故障之计 15-05-11
-
系统之家win7系统怎么利用源头控制USB让木马无处可入 15-06-15
-
电脑文件夹的小秘密 雨林木风win7教你一一了解 15-06-06
Win7系统安装教程
Win7 系统专题
